Как сохранить счет в 1с
Дата публикации 18.03.2020
Использован релиз 3.0.75
В «1С:Бухгалтерии 8» (ред. 3.0) можно вносить изменения в печатные формы документов. Отредактированную форму сохраните в файл и прикрепите к документу, чтобы в дальнейшем ее можно было распечатать повторно. Рассмотрим такую возможность на примере счета-фактуры:
- Откройте печатную форму документа. Нажмите кнопку
(Включает или отключает режим редактирования печатной формы документа) (рис. 1). - После внесения изменений в печатную форму нажмите кнопку
(Сохранить на диске или в качестве присоединенного файла к объекту), если она не отображается, то по кнопке Еще выберите команду Сохранить (рис. 2). Укажите формат файла и место его хранения (можно сохранить в папку на компьютере или присоединить к документу) и нажмите кнопку Сохранить; - Чтобы открыть сохраненный присоединенный файл, выберите в открытом документе (не в печатной форме) по кнопке Еще (справа вверху формы) команду Присоединенные файлы и в открывшейся форме выберите двойным щелчком мыши сохраненный ранее файл (рис. 3). При работе в программе, установленной на компьютере, перед открытием файла открывается форма «Как открыть файл» в которой предлагается выбор режима открытия файла («Только для просмотра» или «Для редактирования»). При работе через интернет-браузер в сервисе «1С:Фреш» файл сначала скачивается в папку «Загрузки» (в зависимости от вида браузера (Google Chrom, Яндекс Браузер и др.) скачанный файл отображается либо в нижнем углу монитора, либо в верхнем).



Подпишитесь на новости
Не пропускайте последние новости — подпишитесь
на бесплатную рассылку сайта:
- десятки экспертов ежедневно мониторят изменения законодательства и судебную практику;
- рассылка бесплатная, независимо от наличия договора 1С:ИТС;
- ваш e-mail не передается третьим лицам;
Как сохранить счет в 1с
Дата публикации 21.04.2023
Использован релиз 3.0.133
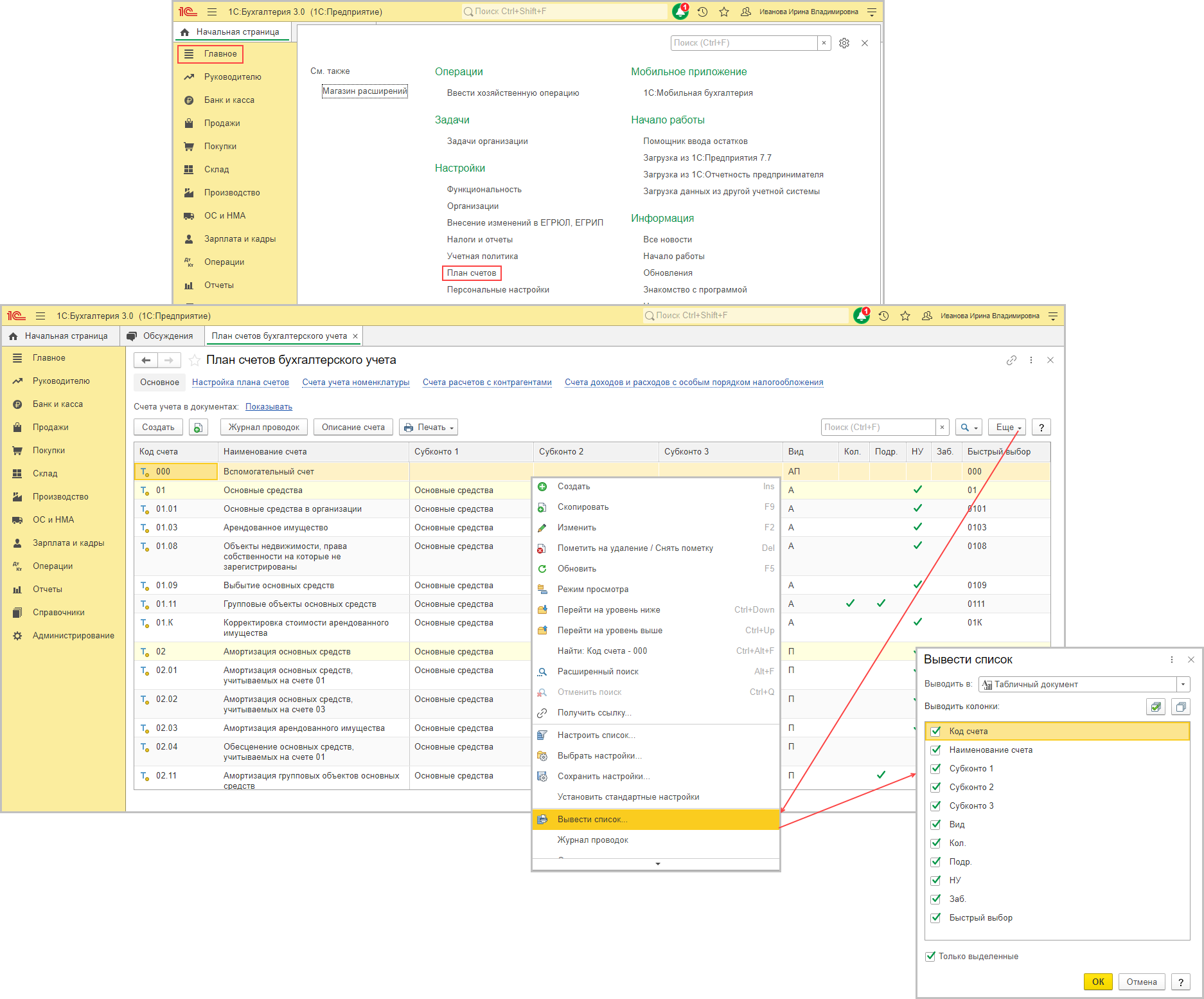
План счетов является одним из приложений к учетной политике организации. Его можно распечатать из программы «1С:Бухгалтерия 8» (ред. 3.0).
- Раздел: Главное – План счетов.
- По кнопке «Еще» выберите команду – «Вывести список. » (рис. 1).
- В открывшейся форме «Вывести список»:
- в поле «Выводить в» выберите – «Табличный документ»;
- в разделе «Выводить колонки» установите флажки напротив наименований тех колонок, которые необходимо вывести в список (в табличный документ);
- установите флажок в поле «Только выделенные», если в список (в табличный документ) необходимо вывести только выделенные в плане счетов счета (для выделения счетов в плане счетов отмечайте их мышью удерживая на клавиатуре клавиши Shift или Ctrl).
- Кнопка «ОК».

- Чтобы сохранить список (табличный документ) с планом счетов в файл или вывести его на печать, по кнопке «Еще» выберите команду «Печать» и затем вариант представления — «Простой список» или «С подробным описанием» (рис. 2).
- По кнопке
сохраните печатную форму плана счетов (табличный документ) в файл, выбрав необходимый формат файла. Если кнопка не видна на командной панели, по кнопке «Еще» выберите команду «Сохранить». - По кнопке
распечатайте план счетов.

Смотрите также
Подпишитесь на новости
Не пропускайте последние новости — подпишитесь
на бесплатную рассылку сайта:
- десятки экспертов ежедневно мониторят изменения законодательства и судебную практику;
- рассылка бесплатная, независимо от наличия договора 1С:ИТС;
- ваш e-mail не передается третьим лицам;
Как сохранить счет из 1С в excel
Из формы документа Счет вывести печатную форму счета ( кнопка Печать):
В печатной форме нажать на кнопку с дискетой:
Далее выбрать путь для сохранения файл и нужный формат в excel: 
(Нет голосов)
Поделиться ответом
Комментарии
- Вконтакте

Автор ответа:
Юлия Канашина
Бухгалтер-методолог
Не нашли ответа на свой вопрос?
Задайте его нам! Задать вопрос
Другие ответы
- Внедрение 1С
- Внедрение 1C:ERP
- Внедрение БИТ.Финанс
- Разработка на 1С
- Внедрение 1С:Медицина
- Внедрение 1С:Розница для сети
- Переход ЗУП 2.5 — 3.1
Сопровождение
- Аутсорсинг программистов 1С
- Техподдержка 1С
- Поддержка БИТ.Финанс
- Аутсорсинг расчета зарплаты и кадрового учета
Как сохранить счет из 1С в pdf
Чтобы сохранить созданный и проведенный Счет на оплату покупателю необходимо зайти в журнал Счета покупателям (раздел Продажи – Счета покупателям)
Выбрать нужный счет и вывести печатную форму на экран с помощью кнопки Печать
При необходимости, в настройках организации можно загрузить подпись и печать, которые будут отображаться на счете (раздел Главное – Организации)
Для вывода подписи и печати необходимо установить галку в соответствующем поле
Для сохранения счета в формате pdf нажимаем на кнопку, показанную на рисунке и устанавливаем галку в поле Документ Adobe PDF (.pdf)
Завершаем кнопкой Сохранить.
Поделиться ответом
Комментарии
- Вконтакте

Автор ответа:
Ирина Дидушок
Бухгалтер-методолог
Не нашли ответа на свой вопрос?
Задайте его нам! Задать вопрос
Другие ответы
- Внедрение 1С
- Внедрение 1C:ERP
- Внедрение БИТ.Финанс
- Разработка на 1С
- Внедрение 1С:Медицина
- Внедрение 1С:Розница для сети
- Переход ЗУП 2.5 — 3.1
Сопровождение
- Аутсорсинг программистов 1С
- Техподдержка 1С
- Поддержка БИТ.Финанс
- Аутсорсинг расчета зарплаты и кадрового учета